| 일 | 월 | 화 | 수 | 목 | 금 | 토 |
|---|---|---|---|---|---|---|
| 1 | ||||||
| 2 | 3 | 4 | 5 | 6 | 7 | 8 |
| 9 | 10 | 11 | 12 | 13 | 14 | 15 |
| 16 | 17 | 18 | 19 | 20 | 21 | 22 |
| 23 | 24 | 25 | 26 | 27 | 28 | 29 |
| 30 |
- Unity
- 포인터
- C언어 포인터
- Python
- c언어
- c# 추상 클래스
- Flutter
- gitlab
- C# delegate
- c# 윈폼
- Data Structure
- Houdini
- Algorithm
- dart 언어
- jupyter
- 구조체
- 플러터
- c#
- vim
- C++
- 깃
- docker
- git
- github
- 도커
- 다트 언어
- HTML
- 유니티
- c# winform
- jupyter lab
- Today
- Total
nomad-programmer
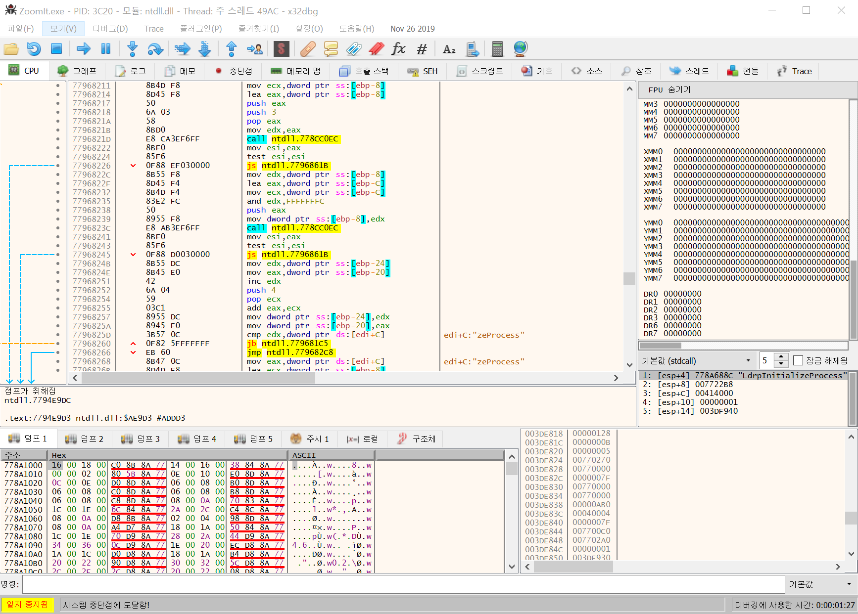
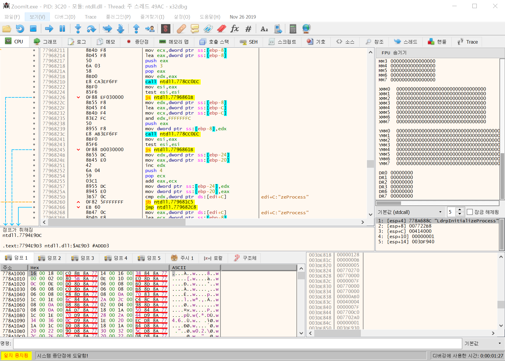
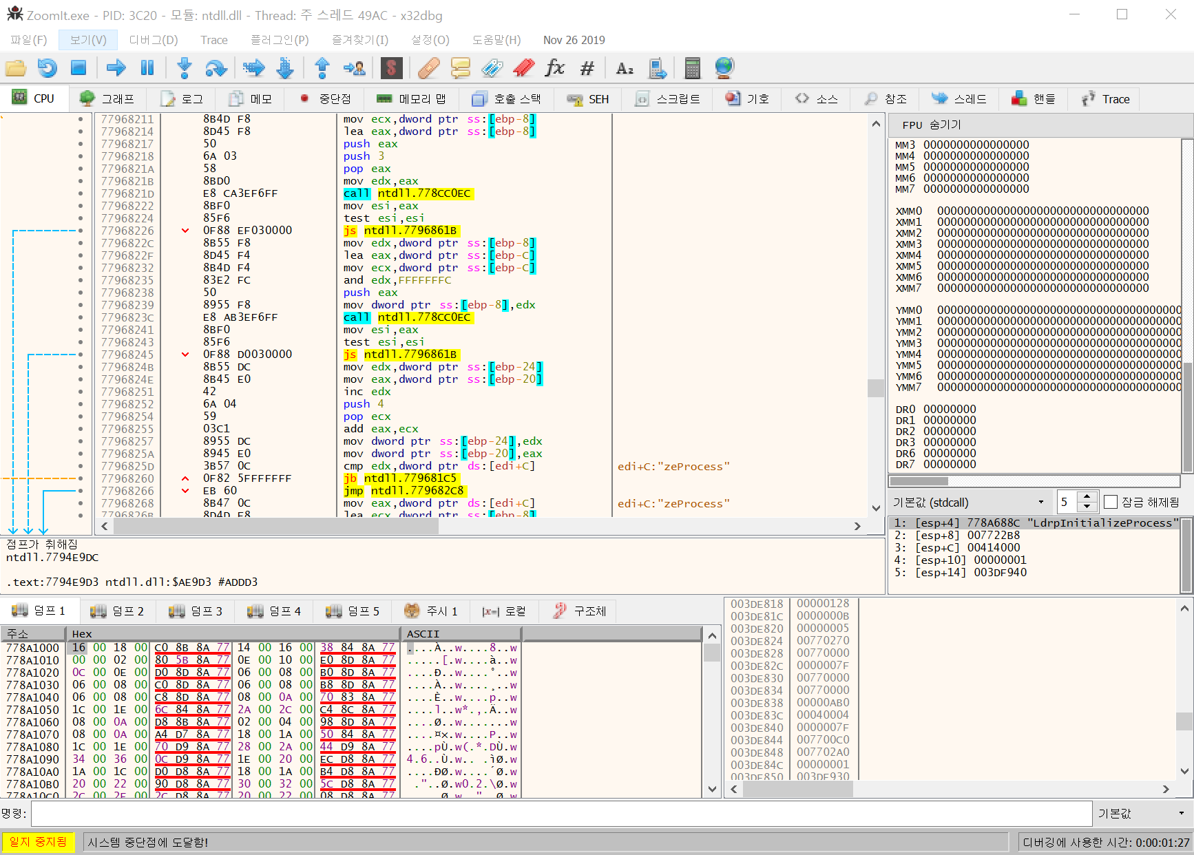
[x64dbg] OllyDbg의 확장 프로그램 x64dbg 소개 본문
x64dbg는 OllyDbg의 확장버전 개념의 디버거이다. 한글 지원과 다양한 플러그인들을 사용할 수 있다.
x64dbg
Built on open-source libraries x64dbg uses Qt, TitanEngine, Zydis, Yara, Scylla, Jansson, lz4, XEDParse, asmjit and snowman.
x64dbg.com
x64dbg · Official x64dbg blog!
25 Feb 2018, by ViRb3 [This post was written by ViRb3, if you want to post on this blog you can! Go here for more information…] A month ago I was at the annual Hack Cambridge. Apart from all the programming and social fun I had, I also stumbled upon a daun
x64dbg.com
https://github.com/x64dbg/x64dbg/wiki
x64dbg/x64dbg
An open-source x64/x32 debugger for windows. Contribute to x64dbg/x64dbg development by creating an account on GitHub.
github.com
맨 위의 링크로 가서 다운로드하면 된다. 혹은 choco를 설치하였다면 아래와 같은 명령어를 통해 설치할 수 있다.
이렇게하면 C:\ProgramData\chocolatey\bin 디렉토리에 x32dbg.exe, x64dbg.exe, x96dbg.exe 파일들이 생긴다. 이것을 바로가기 아이콘으로 만들어 사용하면 된다.
// choco를 사용하여 x64dbg 설치
choco install x64dbg.portable
* 참고: 본인은 맨 위의 링크로 가서 다운로드 받은 후 사용중이다. choco로 설치 후 사용하였더니 preference 값을 적용하여도 적용이 안되는 문제가 있다.
